Windows 10发布后在受到赞誉的同时,关于收集隐私的问题仍引起争议。
前不久我们专门给出了阻断教程,就是通过关闭前台可见的开关来避免Windows 10泄露隐私,但Ars Technica发现,即便如此,
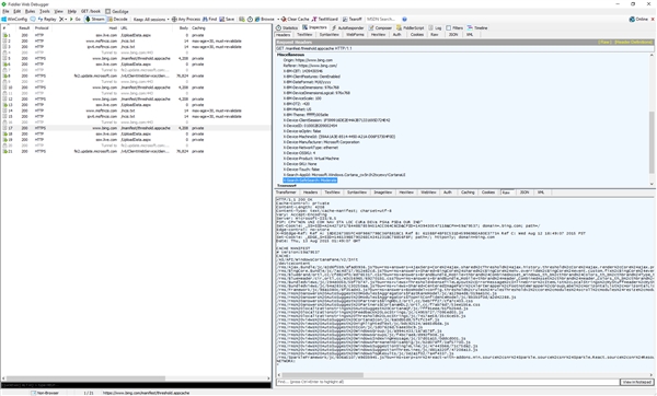
Win10仍会定期和微软服务器(ssw)进行连接和通信。技术人员Alan Cleaver使用Fiddler Web Debugger在对端口监听后发现,
部分信息确实是无害的,不含有设备资料,但仍有一些莫名其妙的东西。报道称,
ssw似乎用于微软OneDrive等账户服务,不过禁用OneDrive、不登陆微软账户,Win10仍会发送信息到服务器。这些信息中包含远程记录设置等。微软多次指出,Win10作为一项服务,会不断提供新的特性,比如为必应(Bing)搜索提供新的特性,如视觉布局、风格和搜索建议。
但不会将查询或历史数据发送给微软。这事看来很难说清了……


