一、基本原理在开始做之前,大家可能对这个很感兴趣,但是又比较茫然。是不是很复杂?很难学啊?
其实恰恰相反,很简单。为了打消大家的顾虑,先简单介绍了微信公众平台的基本原理。
微信服务器就相当于一个转发服务器,终端(手机、Pad等)发起请求至微信服务器,微信服务器,然后将请求转发给自定义服务(这就里就是我们的具体实现)。
服务处理完毕,然后挥发给微信服务器,微信服务器再将具体响应回复到终端。
通信协议为:HTTP
数据格式为:XML
具体的流程如下图所示:

其实,我们需要做的事情,就是对HTTP请求,做出响应。
具体的请求内容,我们按照特定的XML格式去解析,处理完毕后,也要按照特定的XML格式返回。
我们只需要一个简单的实现HttpHandler即可。
当然,微信平台还能实现更加复杂的业务,比如微信可以作为内嵌的浏览器,我们可以通过微信的链接,打开htm界面,然后实现自己的逻辑。
二、消息接口(官方文档)申请消息接口点击申请 ,填写网址url和token,其中token可由开发者可以任意填写,用作生成签名。
网址接入公众平台用户提交信息后,微信服务器将发送GET请求到填写的URL上,并且带上四个参数:
| 参数 | 描述 |
|---|
| signature | 微信加密签名 |
| timestamp | 时间戳 |
| nonce | 随机数 |
| echostr | 随机字符串 |
开发者通过检验signature对请求进行校验(下面有校验方式)。若确认此次GET请求来自微信服务器,请原样返回echostr参数内容,则接入生效,否则接入失败。
signature结合了开发者填写的token参数和请求中的timestamp参数、nonce参数。
加密/校验流程:
1. 将token、timestamp、nonce三个参数进行字典序排序
2. 将三个参数字符串拼接成一个字符串进行sha1加密
3. 开发者获得加密后的字符串可与signature对比,标识该请求来源于微信
消息推送当普通微信用户向公众账号发消息时,微信服务器将POST该消息到填写的URL上。结构如下:
文本消息 <xml> <ToUserName><![CDATA[toUser]]></ToUserName> <FromUserName><![CDATA[fromUser]]></FromUserName><CreateTime>1348831860</CreateTime> <MsgType><![CDATA[text]]></MsgType> <Content><![CDATA[this is a test]]></Content> <MsgId>1234567890123456</MsgId> </xml>
| 参数 | 描述 |
|---|
| ToUserName | 开发者微信号 |
| FromUserName | 发送方帐号(一个OpenID) |
| CreateTime | 消息创建时间 (整型) |
| MsgType | text |
| Content | 文本消息内容 |
| MsgId | 消息id,64位整型 |
图片消息
<xml> <ToUserName><![CDATA[toUser]]></ToUserName> <FromUserName><![CDATA[fromUser]]></FromUserName> <CreateTime>1348831860</CreateTime> <MsgType><![CDATA[image]]></MsgType> <PicUrl><![CDATA[this is a url]]></PicUrl> <MsgId>1234567890123456</MsgId> </xml>
| 参数 | 描述 |
|---|
| ToUserName | 开发者微信号 |
| FromUserName | 发送方帐号(一个OpenID) |
| CreateTime | 消息创建时间 (整型) |
| MsgType | image |
| PicUrl | 图片链接 |
| MsgId | 消息id,64位整型 |
地理位置消息<xml><ToUserName><![CDATA[toUser]]></ToUserName><FromUserName><![CDATA[fromUser]]></FromUserName><CreateTime>1351776360</CreateTime><MsgType><![CDATA[location]]></MsgType><Location_X>23.134521</Location_X><Location_Y>113.358803</Location_Y><Scale>20</Scale><Label><![CDATA[位置信息]]></Label><MsgId>1234567890123456</MsgId></xml>
| 参数 | 描述 |
|---|
| ToUserName | 开发者微信号 |
| FromUserName | 发送方帐号(一个OpenID) |
| CreateTime | 消息创建时间 (整型) |
| MsgType | location |
| Location_X | 地理位置纬度 |
| Location_Y | 地理位置经度 |
| Scale | 地图缩放大小 |
| Label | 地理位置信息 |
| MsgId | 消息id,64位整型 |
链接消息<xml><ToUserName><![CDATA[toUser]]></ToUserName><FromUserName><![CDATA[fromUser]]></FromUserName><CreateTime>1351776360</CreateTime><MsgType><![CDATA[link]]></MsgType><Title><![CDATA[公众平台官网链接]]></Title><Description><![CDATA[公众平台官网链接]]></Description><Url><![CDATA[url]]></Url><MsgId>1234567890123456</MsgId></xml>
| 参数 | 描述 |
|---|
| ToUserName | 接收方微信号 |
| FromUserName | 发送方微信号,若为普通用户,则是一个OpenID |
| CreateTime | 消息创建时间 |
| MsgType | 消息类型,link |
| Title | 消息标题 |
| Description | 消息描述 |
| Url | 消息链接 |
| MsgId | 消息id,64位整型 |
事件推送事件推送只支持微信4.5版本,目前开启自定义菜单接口事件推送、关注与取消关注事件推送。其余功能即将开放,敬请期待。
<xml><ToUserName><![CDATA[toUser]]></ToUserName><FromUserName><![CDATA[FromUser]]></FromUserName><CreateTime>123456789</CreateTime><MsgType><![CDATA[event]]></MsgType><Event><![CDATA[EVENT]]></Event><EventKey><![CDATA[EVENTKEY]]></EventKey></xml>
| 参数 | 描述 |
|---|
| ToUserName | 接收方微信号 |
| FromUserName | 发送方微信号,若为普通用户,则是一个OpenID |
| CreateTime | 消息创建时间 |
| MsgType | 消息类型,event |
| Event | 事件类型,subscribe(订阅)、unsubscribe(取消订阅)、CLICK(自定义菜单点击事件) |
| EventKey | 事件KEY值,与自定义菜单接口中KEY值对应 |
消息回复对于每一个POST请求,开发者在响应包中返回特定xml结构,对该消息进行响应(现支持回复文本、图文、语音、视频、音乐)。
微信服务器在五秒内收不到响应会断掉连接。
回复xml结构如下:
回复文本消息 <xml> <ToUserName><![CDATA[toUser]]></ToUserName> <FromUserName><![CDATA[fromUser]]></FromUserName> <CreateTime>12345678</CreateTime> <MsgType><![CDATA[text]]></MsgType> <Content><![CDATA[content]]></Content> </xml>
| 参数 | 描述 |
|---|
| ToUserName | 接收方帐号(收到的OpenID) |
| FromUserName | 开发者微信号 |
| CreateTime | 消息创建时间 |
| MsgType | text |
| Content | 回复的消息内容,长度不超过2048字节 |
回复音乐消息 <xml> <ToUserName><![CDATA[toUser]]></ToUserName> <FromUserName><![CDATA[fromUser]]></FromUserName> <CreateTime>12345678</CreateTime> <MsgType><![CDATA[music]]></MsgType> <Music> <Title><![CDATA[TITLE]]></Title> <Description><![CDATA[DESCRIPTION]]></Description> <MusicUrl><![CDATA[MUSIC_Url]]></MusicUrl> <HQMusicUrl><![CDATA[HQ_MUSIC_Url]]></HQMusicUrl> </Music> </xml>
| 参数 | 描述 |
|---|
| ToUserName | 接收方帐号(收到的OpenID) |
| FromUserName | 开发者微信号 |
| CreateTime | 消息创建时间 |
| MsgType | music |
| MusicUrl | 音乐链接 |
| HQMusicUrl | 高质量音乐链接,WIFI环境优先使用该链接播放音乐 |
回复图文消息 <xml> <ToUserName><![CDATA[toUser]]></ToUserName> <FromUserName><![CDATA[fromUser]]></FromUserName> <CreateTime>12345678</CreateTime> <MsgType><![CDATA[news]]></MsgType> <ArticleCount>2</ArticleCount> <Articles> <item> <Title><![CDATA[title1]]></Title><Description><![CDATA[description1]]></Description> <PicUrl><![CDATA[picurl]]></PicUrl> <Url><![CDATA[url]]></Url> </item> <item> <Title><![CDATA[title]]></Title> <Description><![CDATA[description]]></Description> <PicUrl><![CDATA[picurl]]></PicUrl> <Url><![CDATA[url]]></Url> </item> </Articles> </xml>
| 参数 | 描述 |
|---|
| ToUserName | 接收方帐号(收到的OpenID) |
| FromUserName | 开发者微信号 |
| CreateTime | 消息创建时间 |
| MsgType | news |
| ArticleCount | 图文消息个数,限制为10条以内 |
| Articles | 多条图文消息信息,默认第一个item为大图 |
| Title | 图文消息标题 |
| Description | 图文消息描述 |
| PicUrl | 图片链接,支持JPG、PNG格式,较好的效果为大图640*320,小图80*80。 |
| Url | 点击图文消息跳转链接 |
官方接口文档:http://mp.weixin.qq.com/wiki/index.php?title=%E6%B6%88%E6%81%AF%E6%8E%A5%E5%8F%A3%E6%8C%87%E5%8D%97
注意事项1.用户OpenID对一个公众号是固定唯一的串
2.请使用80端口
尽请关注:后续我们将全面讲解具体的开发过程。
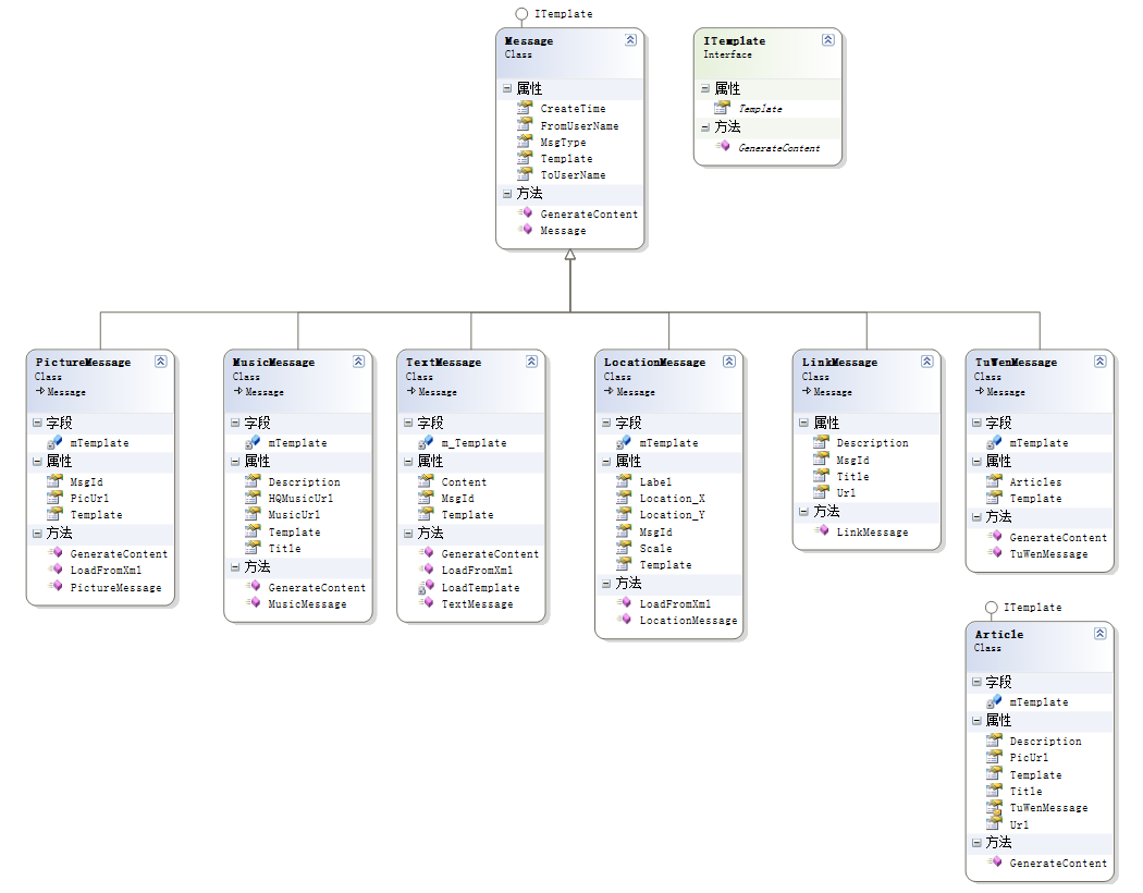
三、消息类图
以上就是本文的全部内容,希望对大家的学习有所帮助,也希望大家多多支持脚本之家。